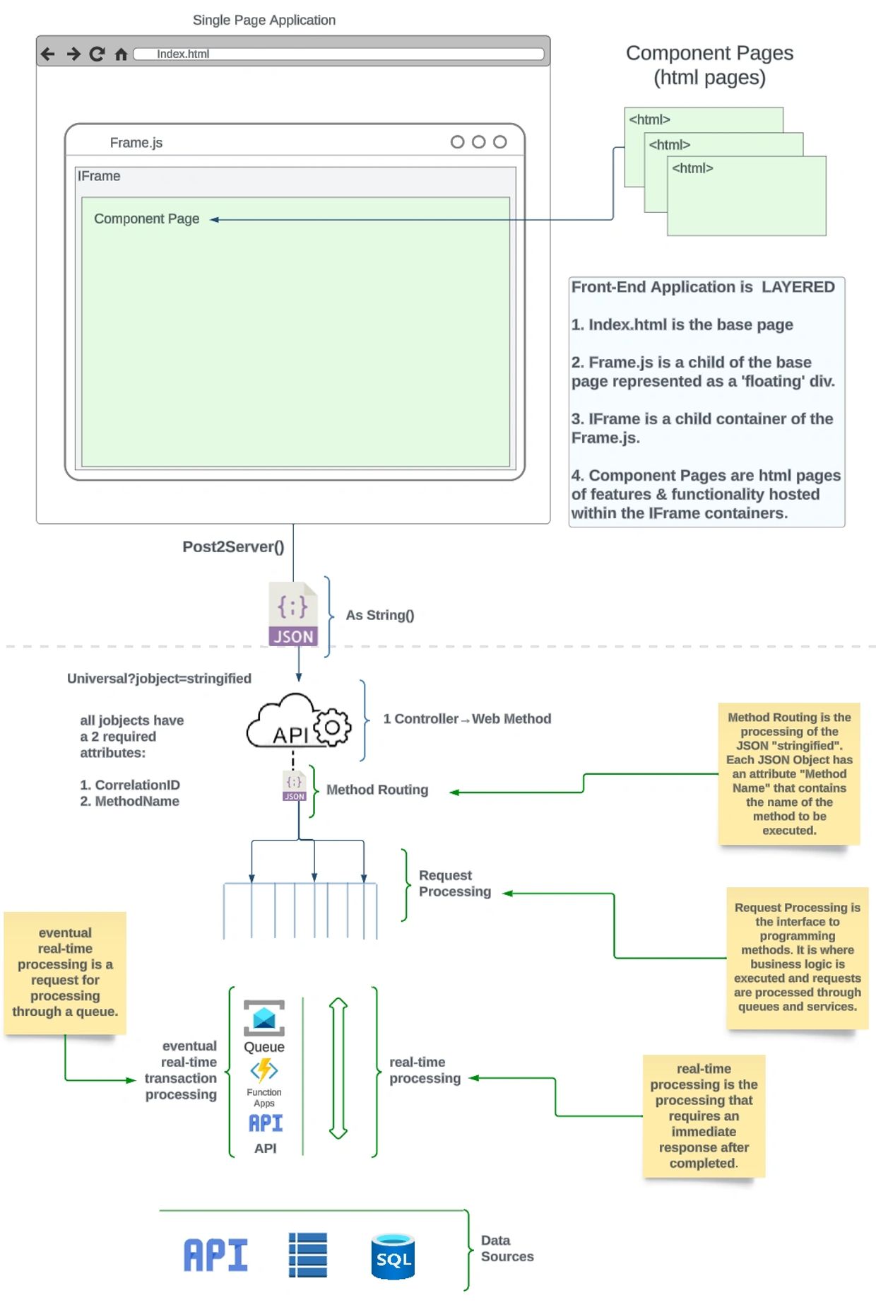
FRAME(s)work provides the structure of leveraging HTML5 and interacting with a Web API to deliver a Modern Application. Below is an infographic depicting a FRAME(s)work application from web pages to databases.


A Place to Explore Programming that is Efficient and Elegant. Frame(s)work is designed for those looking to interact directly with HTML5.
We use cookies to analyze website traffic and optimize your website experience. By accepting our use of cookies, your data will be aggregated with all other user data.